Electrifying Minnesota: Hosting Requirements

Description

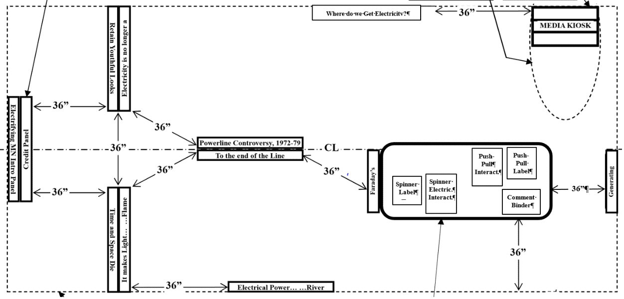
Electrifying Minnesota features eleven single-sided retractable graphic banners, a media kiosk with early advertisements, information about Minnesota powerlines, and other electric stories; and tabletop electromagnetic interactives.

Electrifying Minnesota exhibit floor plan.

Space

  • Minimum space for exhibit: main space of 24’-0” x 11-0” (this allows 3’-0” for circulation around the main exhibit, the venue-supplied folding table with the tabletop electro-magnetic interactives, and circulation around the touch-screen interactive media kiosk). Additional space will be required for venue created local content exhibit components.
  • Minimum Space Requirements Plan (PDF 592 KB)
  • Ideal space for exhibit: main space of 29’-0”x 16'-0” with additional space for venue created local content exhibit components. 

Shipping components

  • Crate EMN #1: One (1) cube crate (22”W x 22”L x 14”D) for system hardware, media kiosk cords, media kiosk and cabinet carpet base pads, etc.
  • Crate EMN #2: One (1) cube crate (14”W x 51”L x 19”D) for the eleven retractable banners stands
  • Crate EMN #3: One (1) cube crate (17”W x 36”H x 21”D) for one push-pull and one spinner electromagnetic interactive, along with one instruction label for each unit
  • One (1) Media kiosk, packed in two packing blankets and associated straps
  • Two (2) four-wheel dollies
  • One (1) accessory/tool bag with: set up/operating manual, set-up/operating tools, cleaning supplies, etc.

Exhibit components

  • Main exhibit frames and panels: twelve (12) retractable single-sided banner stands, ten 47”W x 78-3/4”H visual area, two 28” x 77” each panel
  • Push-Pull interactive: electromagnetic interactive highlighting the first experiments regarding magnetic fields and electricity
  • Spinner interactive: electromagnetic interactive highlighting the current method of generating electricity
  • Media kiosk: one (1) touch-screen interactive media kiosk
  • Visitor comment binder

Host supplied items

Insurance requirements

No insurance is required from the host organization for the exhibit itself.

Exhibit power requirements

  • One (1) 20-amp three-prong (grounded) circuit for the media kiosk.

Staff / volunteers required for set-up/take-down

  • Four (4) minimum, to move all crates, and for the set up of the LED map interactive.
  • Two (2) individuals can then set up the rest of the exhibit.

Tools required for set-up/take-down

All tools are provided with the exhibit. Venue to supply stepladders.

Exhibit lighting

Host organization is required to provide general lighting for the exhibit. No special lighting or climate control is required for this exhibit.

Exhibit furniture

Host organization is required to provide one (1) 30”W x 72”L folding table for the push-pull interactive, spinner interactive, their graphic labels, and the visitor comment binder.

Exhibit transportation

  • Host venues must pick up and return the exhibit to the MNHS Warehouse, 1489 Westminster St., St Paul MN 55102
  • Host must provide covered, weatherproof transportation for the exhibit.
  • Host must schedule pick-up and delivery dates and times with MNHS staff at least 2 weeks in advance.